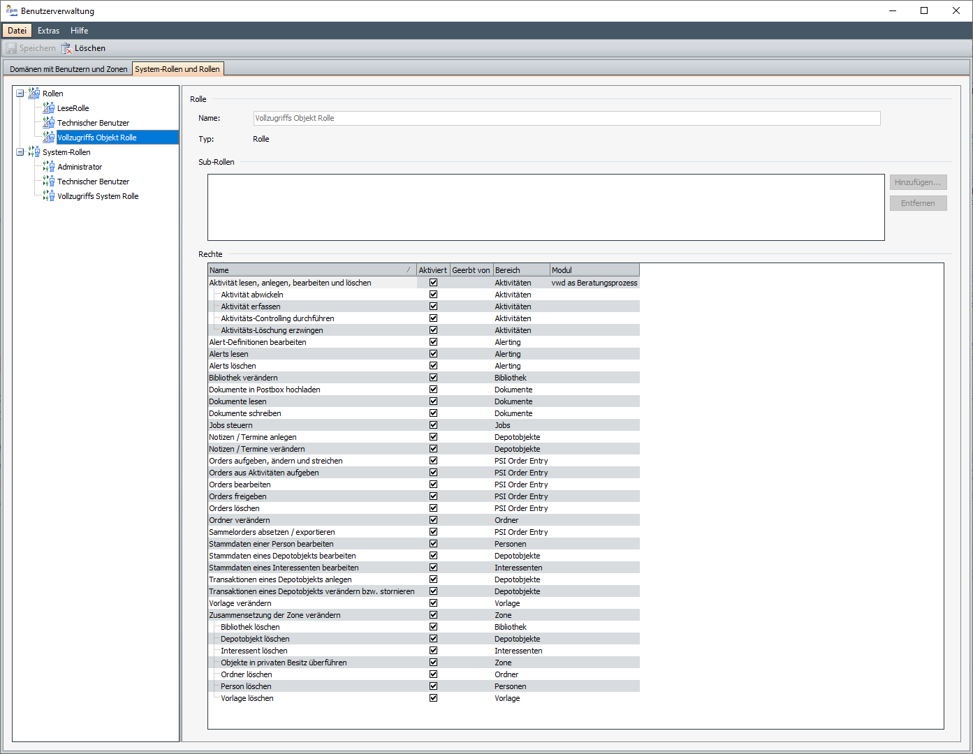
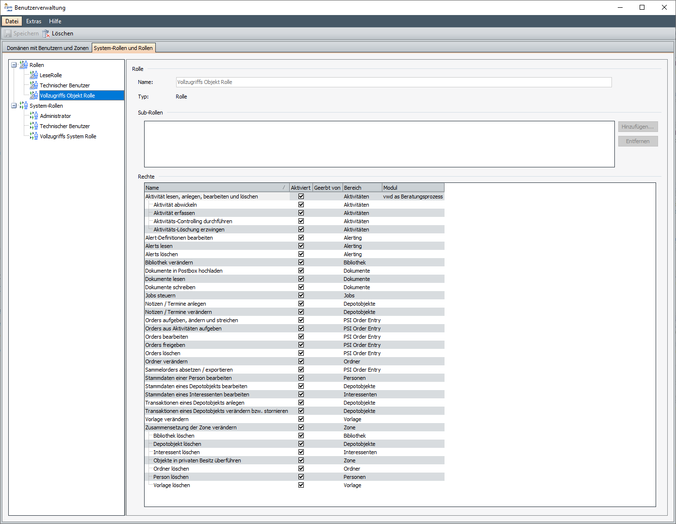
Rollen und System-Rollen bearbeiten

Element  | Beschreibung  | 
|---|---|
Name  | Global eindeutiger Name der Rolle.  | 
Sub-Rollen  | Ordnen Sie über den Button "Hinzufügen" der aktuell ausgewählten Rolle so genannte Sub-Rollen zu. Über "Entfernen" können Sie diese Zuordnung der Rollen ggf. wieder entfernen.  | 
Rechte  | Hier können Sie die jeweils zu einer Rolle gehörenden Rechte einsehen bzw. verändern. Abhängig davon, ob es sich um eine (Objekt-)Rolle oder um eine System-Rolle handelt, sind andere Rechte aufgeführt. Über das Kontextmenü, das Sie wie gewohnt mit der rechten Maustaste öffnen, können Sie schnell alle verfügbaren Rechte auswählen und zuweisen bzw. diese Auswahl auch wieder rückgängig machen.  | 
Spalte "Name"  | Der Name des Rechts.  | 
Spalte"Aktiviert"  | Ist das Recht aktiviert? Ist das Kontrollkästchen in dieser Spalte aktiviert, also mit einem Haken versehen, dann ist das Recht aktiv. Wenn das Kontrollkästchen grau hinterlegt ist, wird das Recht aus einer untergeordneten Rolle geerbt.  | 
Spalte"Geerbt von"  | Hier sehen Sie die Rollen, von der das Recht ggf. geerbt wurde (vgl. Spalte "Aktiviert").  | 
Spalte"Bereich"  | Legt den (informativen) Bereich fest, zu dem ein Recht gehört.  | 
Spalte "Modul"  | Stehen die Rechte in Verbindung mit lizenzpflichtigen, benutzerbasierten Modulen, so werden diese Module hier angegeben. Wird einem Benutzer eine System-Rolle zugewiesen, die ein Recht enthält, das mit einem Modul verknüpft ist, wird eine entsprechende Lizenz für dieses Modul belegt. Sind mehrere Rechte mit einem Modul markiert, werden entsprechend mehrere, verschiedene Lizenzen reduziert. Wird einem Benutzer über eine (Objekt-)Rolle an einer bestimmten Zone ein Recht zugewiesen, das mit einem Modul verknüpft ist, wird eine entsprechende Lizenz für dieses Modul belegt. Hierbei ist zu beachten, dass nicht mehr als eine Lizenz pro Anwender blockiert wird, egal an wie vielen Zonen der Benutzer das entsprechende Recht hat. Weitere Informationen zu den Modulen finden Sie in der Online-Hilfe zum Infront Portfolio Manager. Weitere Informationen zur Lizenz-Überwachung finden Sie im Abschnitt Lizenz-Überwachung.  | 
Anmerkung zur Hierarchie
Rechte sind hierarchisch aufgebaut (zu sehen an der Explorer-Struktur). Wenn ein Recht einem anderen untergeordnet ist, darf das übergeordnete Recht nicht entfernt werden bzw. das untergeordnete Recht darf nur aktiviert werden, wenn das übergeordnete bereits aktiviert ist.

Im Bild oben ist z. B. das Recht "Aktivität abwickeln" dem Recht "Aktivität lesen, anlegen, bearbeiten und löschen" untergeordnet.