Skip to main content
Skip table of contents

Explorer

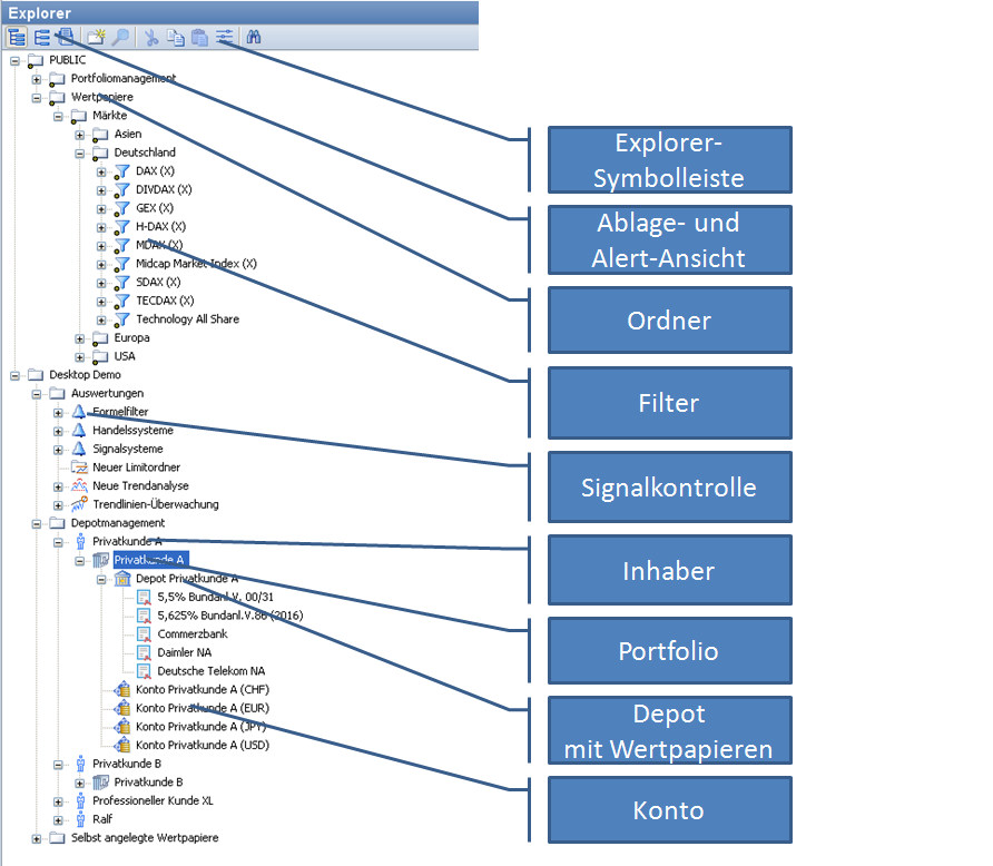
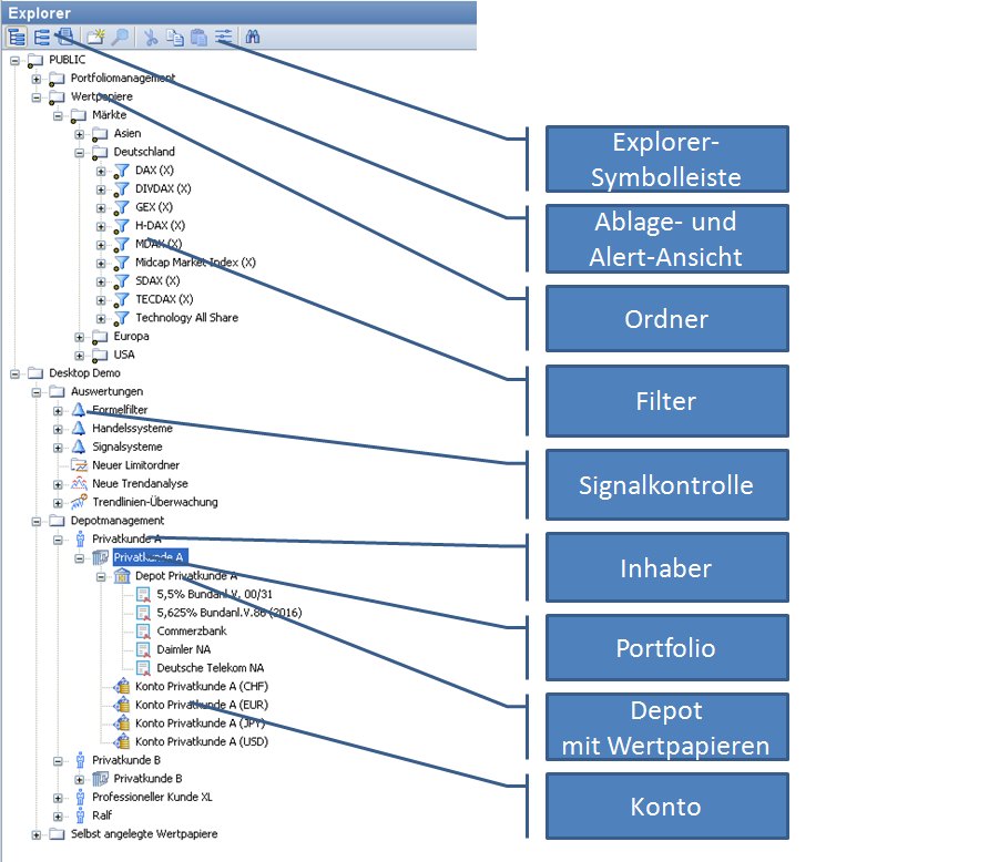
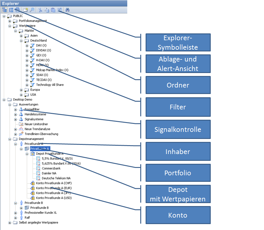
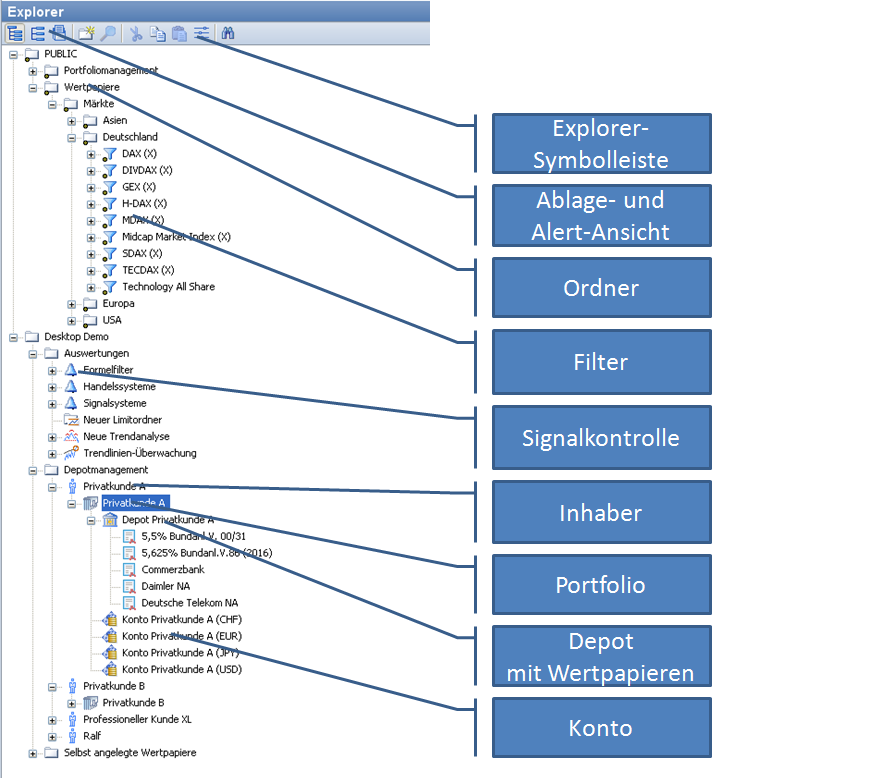
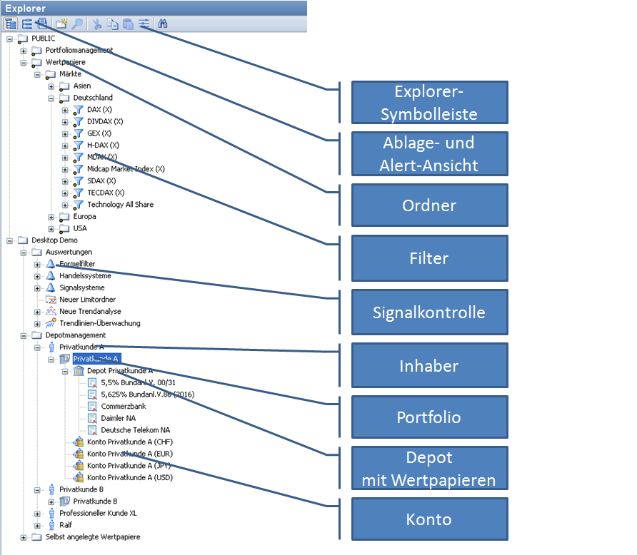
Der Explorer auf der linken Seite ist der zentrale Zugriffspunkt des Infront Portfolio Manager. Von hier aus können Sie Portfolios und Wertpapiere öffnen und verwalten.


Im Explorer finden Sie Depotobjekte, Ordner, Wertpapiere und alle anderen sichtbaren Elemente. Über den Explorer legen Sie auch z. B. neue Inhaber, Portfolios, Konten und Depots an.

  • Mit Mausklick auf das Icon "Explorer" auf der Registerkarte "Start" blenden Sie den Explorer (und die Workspaces) ein oder aus.
  • In jeder Wertpapierliste eines Ordners im Explorer können Sie zu dem gewünschten Wertpapier "springen", indem Sie die Anfangsbuchstaben eingeben. Sie müssen dazu den Ordner oder ein darin enthaltenes Objekt markieren.

Ein weiterer Mausklick auf das gerade aktive Icon dieser drei verschiedenen Ansichten – Explorer-, Ablage- und Alert-Ansicht – bringt Sie direkt wieder zurück in die vorherige Ansicht.

Beispiel: Sind Sie vom Explorer in die Ablage-Ansicht gewechselt, dann wechseln Sie über einen erneuten Mausklick auf das Icon "Ablage-Ansicht" zurück in den Explorer usw.



JavaScript errors detected

Please note, these errors can depend on your browser setup.

If this problem persists, please contact our support.